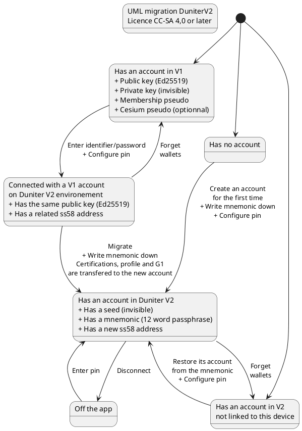
Voici un nouvel UML représentant les différents status que peuvent prendre un compte à propos de la migration.
Si sa pertinence est validée, je peux m’occuper de le traduire et de le publier sur différents groupes comme support d’explication.
Donc n’hésitez pas à à nouveau faire des retours, c’est précieux ! ![]()
[DERNIÈRE VERSION PLUS BAS]
Dans “Has an account in V1”, c’est quoi le unique identifier ? Le compte est identifié par les clés et l’identité par le pseudo, le numéro d’identité V1 étant une valeur interne à Duniter qui n’existe pas en blockchain et qui peut varier d’un nœud à l’autre (je ne sais pas si elle varie effectivement, mais ça pourrait).
Dire que lors de la migration l’ancien compte perd ses certifs et tout, ça peut faire peur. Je ne laisserais aucune ambiguïté sur le fait que les certifs et les Ğ1 sont bien déplacées vers le nouveau compte et que rien n’est perdu.
Le “has an account in V1” entraine automatiquement “has an account in V2” il n’y a aucune action à faire pour cela.
La migration est facultative, on peut continuer à utiliser Id/MdP en v2.
J’ai interprété “V1/V2 account” du point de vue de l’état de migration pour l’utilisateur : est-ce que la clé publique provient de Scrypt ou d’un mnemonic.
En effet, je faisais référence au pseudo unique demandé lors de la création d’une identité en V1 (et donc ni à l’ID interne à Duniter, ni au pseudo de Cesium+). Là je l’ai appelé “membership pseudo”.
Tu as raison Maaltir, se connecter à la V2 avec son pseudo/mot de passe reste un compte V2.
Comme le précise @tuxmain, je me suis permis de nommer compte V2, les comptes dont la clé publique provient du mnemonic. Tous les comptes créés à partir du 8 mars 2026 respecteront cette attribut.
